1. Einführung
Springe zu:
No content available.
Herzlich Willkommen!
Dieses Handbuch gibt Ihnen Hintergrundinformationen zur Ncontactcenter-Lösung.
Bitte verwenden Sie dieses Handbuch vor der Benutzung der Lösung und machen Sie sich mit dem System vertraut.
Wir wünschen Ihnen viel Freude bei der Nutzung!
Änderungen bleiben vorbehalten
Version 1 / 10.2016 (de)
Ncontactcenter ist eine weborientierte ACD-Lösung, die sich zur Bedienung und Anzeige von Callcenterdaten auf Browsertechnik abstützt.
Die Lösung bietet definierte Regeln und Bedingungen für eingehende und ausgehende Telefonate, sowie eine Kommunikation auf mehreren Kanälen.
Die Administration sowie die Überwachung und Nutzung des Systems durch Supervisoren oder Agenten erfolgt durch eine webbasierte Oberfläche und ist von jedem Ort aus per Internetzugang zugänglich.
Die Lösung beinhaltet folgende Services:
ACD
IVR
Dialer
Integration in Backend-Systeme
Agent und Queue Monitoring
Neorecording Integration (in Entwicklung)
Die Konfiguration des Ncontactcenters erfolgt durch NFON TC.
Die Ncontactcenter Lösung bindet sich über einen SIP Trunk an die NFON Telefonanlage.
Daraus resultierend, wechselt der Ruf von der Telefonanlage in die Ncontactcenter Lösung.
Die Weiterleitungs- und Gesprächslogik (call flow) liegt somit innerhalb der Ncontactcenter Lösung. Die Lösung ist dahingehend entworfen, dass der Ruf bis zum Ende in der Ncontactcenter Lösung verbleibt, dies ermöglicht ein weiterführende Berichterstattung und aussagekräftige Statistiken.
Derzeit dient das physische Telefon ausschließlich zum Annehmen und Beenden des Telefonats.
Das An- und Abmelden als Agent, sowie sämtliche weiterführende Gesprächssteuerung erfolgt in der Ncontactcenter Lösung.
Die Lösung beinhaltet derzeit noch keine CTI-, Directory- oder Präsenz-Integration in die NFON Telefonanlage.
Nachfolgend finden Sie einige Features der Lösung:
Reine Webbasierte Lösung ohne Installation am Client
Flexible Anpassung der Webseiten
Weitgehendes Rechtesystem
Komplexer Standard-Callflow
Grafisches IVR-GUI ermöglicht einfache Erstellung eigener Callflows
Kontextsensitive Hilfe
Vielzahl von Verteilalgorithmen (auch Mischformen)
Treppenfunktion zur Steuerung von Skills
Last Agent (planbar über 24h hinaus)
Skillkorrektur am Status
Guided Transfer zur Unterstützung kostenfreier Warteschlange
Agent bleibt verfügbar bis Ziel antwortet
Anmelden abgemeldeter Agenten vom Supervisor
Anruf-Stati ermöglicht flexible Jobzuteilung (Anrufe, Rückrufe, Mails …)
Administrationstool
Dem Administrator steht eine Weboberfläche, über die er alle Systemfunktionen bearbeiten kann, zur Verfügung.
Onlinehilfe
Die gesamte Anwendung ist mit einer umfassenden Onlinehilfe ausgestattet.
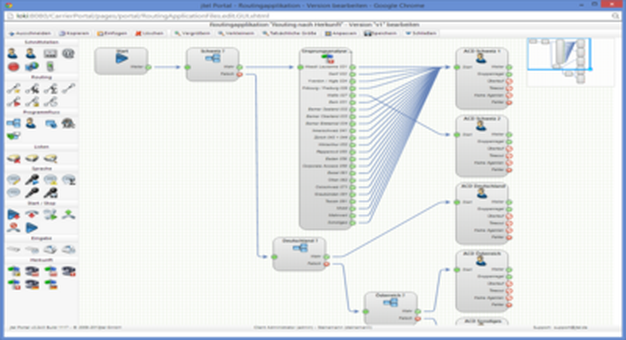
Callflow Design GUI
Der Callflow kann über eine GUI grafisch gestaltet werden. Alle einzelnen Elemente sind mit der Onlinehilfe ausgestattet.
Wallboard
Das Wallboard stellt eine Vielzahl von standardmäßig verfügbaren Echtzeitanzeigen zur Verfügung, die je nach Anforderung zu einer Sicht zusammengestellt werden.
Statistics
Die im System enthaltenen Standardstatistiken sind als Tabelle vorhanden und bieten alle besprochenen Messwerte. Die Statistiken können mit Hilfe eines Schedulers abonniert werden und zum vorgegebenen Zeitpunkt beispielsweise per Mail verschickt werden.
Optional lassen sich die Reports auch mit Grafiken darstellen, die in den angebotenen Tools lizenztechnisch bereits enthalten sind.
Arbeitsweise
Saubere Spezifikation durch strukturierten Workshop
Klare Kommunikation durch ein Pflichtenheft
Projektbegleitung und Justierung beim Going Live
Es werden folgende Dienstleitungen (Services) angeboten:
Dienstleistungen
Ncontactcenter Workshop vor Ort Prozessanalyse (Dienstleistung)
Ncontactcenter Konfiguration, remote (Einrichtung Callflows entsprechend Workshop)
Ncontactcenter Anpassungen projektspezifisch, je Manntag
Ncontactcenter Inbetriebnahme vor Ort / Going Live, je Manntag
Ncontactcenter Agentenschulung vor Ort
Ncontactcenter Supervisor-Schulung vor Ort
Ncontactcenter Adminschulung vor Ort, je Manntag
Ncontactcenter Konfiguration, remote. Online Konfiguration nach Aufwand.
Wo bekommen Sie Hilfe?
Ihnen stehen verschiedene Quellen als Hilfe zur Verfügung, bitte nutzen Sie diese in der hier vorgeschlagenen Reihenfolge:
| Ihr Partner | Bitte wenden Sie sich per Email oder telefonisch an Ihren zuständigen Vertragspartner. |
| | |
| admin.phoneup.de | Auf der Startseite Ihres Administrationsportals finden Sie Links zu Handbüchern, Kurzanleitungen, Software-Downloads und Vorlagen. Bitte arbeiten Sie die Handbücher im Detail durch. Sie helfen Ihnen ein Optimum aus Ihrer Telefonanlage herauszuholen. |
| Support-Hotline für Bestandskunden | Sollten Ihnen weder die Handbücher noch die FAQs oder sonstige Inhalte der Support-Website weitergeholfen haben, können Sie telefonisch eine Supportanfrage eröffnen. Sie erreichen unsere Supportmitarbeiter von Montag bis Freitag zwischen 8:00 Uhr und 18:00 Uhr unter der Telefonnummer +49 800 63 66 555. Bitte geben Sie in Ihrer Anfrage mindestens folgende Punkte an:
|